Unified environment
Faster time to market with the right toolchain
When Nordic Semiconductor entered the world of Bluetooth Low Energy, it launched with some very clear goals. We were to become the market leader, another was to make Nordic Bluetooth Low Energy SoCs the most accessible, easy-to-use and well-supported devices in their category. Today’s start-up can be the next industry giant in the Internet of Things space. We make our products available and affordable for everyone with almost all of our software and development tools being totally free of charge. Nordic is about exciting developers, all developers. We bring the same mindset into Cellular IoT.

Optimize power consumption
Optimize power consumption with our cutting-edge tools and resources
To ensure optimal power consumption for your cellular device across various networks and regions, we strongly recommend exploring the power requirements specific to your application. That's why Nordic takes pride in introducing the industry's first Online Power Profiler tool for LTE in addition to the affordable Power Profiler Kit II.
Power consumption estimates made easy
Effortlessly assess and estimate the power usage of your cellular devices in different scenarios with the Online Power Profiler, aligning perfectly with your application's needs.

Accurate measurements made easy
Once you've made your estimations, it's crucial to measure the actual current consumption of your cellular device. Nordic simplifies this process by offering the Power Profiler Kit II, designed exclusively for quick and precise measurements of all nRF devices. This comprehensive kit empowers you to obtain accurate readings effortlessly, enabling you to fine-tune your power consumption to meet your specific requirements.

Unleash the power optimization potential
To further assist you in optimizing power consumption, Nordic provides an extensive Power optimization guide. This valuable resource offers in-depth insights and practical tips on improving power efficiency, ensuring your cellular device operates at its full potential while minimizing energy usage. Additionally, our tutorials guide you through the process of conducting current measurements, equipping you with the knowledge and tools to make informed decisions about power management.
Real time insights
Cellular Monitor: Revolutionize your cellular engineering evaluation
The Cellular Monitor is designed to revolutionize the engineering experience of a cellular developer. With the Cellular Monitor, available in nRF Connect for Desktop, the user will gain real-time insights into modem behavior like never before, taking network evaluation and device information to the next level. For more details on how to use it see the Devzone blog Introducing the Cellular Monitor.
Figure: Cellular Monitor in action with the inbuilt Serial Terminal integration
Real-time insights into modem behavior
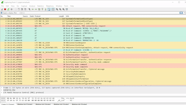
Cellular Monitor provides enables users to access accurate and comprehensive information directly from the nRF91 Series device. It quickly showcases crucial details, such as network performance, device status, and data transmission. Cellular Monitor is closely integrated with our inbuilt Serial terminal and Wireshark to take the analysis capabilities to new heights. The user can delve deeper into the modem traffic and gain a more detailed view of the network and nRF91 Series devices. By unlocking this crucial data to the user, they can make informed decisions and optimize their cellular engineering projects.

Figure: Wireshark integration for detailed analysis
Streamline your evaluation process
As a cellular engineer, they understand the value of accurate and comprehensive information. The Cellular Monitor streamlines the evaluation process, providing the most vital details from the network and nRF91 Series devices efficiently. Which means the engineer spend less time searching for information and more time making progress on the projects.
nRF Connect SDK
Unified code base
Unlock the full potential of low power cellular devices with nRF Connect SDK
The nRF Connect SDK is the ultimate software development kit for unleashing the power of low power cellular devices. Whether you're building products based on nRF52, nRF53, nRF70, or nRF91 Series wireless devices, our scalable and unified SDK provides you with an extensive framework to create cutting-edge solutions. With a focus on low power consumption and optimized memory usage, nRF Connect SDK enables you to maximize the potential of your devices and applications while also shortening the time to market.
Unparalleled software development capabilities
The nRF Connect SDK offers a comprehensive suite of features specifically designed for low power cellular devices. Developers can leverage the SDK's extensible framework to build size-optimized software for memory-constrained devices, as well as powerful and complex software for more advanced applications. By integrating the Zephyr RTOS, the SDK ensures a robust and reliable foundation for your projects while also supporting all the latest transport protocols as CoAP, LwM2M, MQTT, HTTP(S) etc.
Streamline development with a single code base
The nRF Connect SDK offers a single code base for all our devices and software components. This unified approach simplifies the porting of modules, libraries, and drivers from one application to another, reducing development time and effort. Developers have the flexibility to select and integrate the essential software components required for their specific application, ensuring high memory efficiency and optimal performance.
Seamless protocol stack integration
Developing low power cellular applications combined with Bluetooth Low Energy, Wi-Fi, Bluetooth mesh, Thread, Zigbee, and/or Matter products has never been easier. The nRF Connect SDK includes all the necessary software, including protocol stacks, to streamline your development process and combine all the different technologies provided by Nordic into your designs. For cellular IoT products, the SDK provides all the required components except for the certified LTE modem firmware, which can be downloaded separately from the product pages or nRF Connect for Desktop.
Open-source and versatile
Embracing an open-source philosophy, nRF Connect SDK is publicly hosted on GitHub, allowing developers to contribute, collaborate, and customize the SDK to suit their needs. The SDK supports source code management with Git, providing seamless version control. Additionally, nRF Connect SDK offers free IDE support through nRF Connect for VS Code, but it remains IDE agnostic, enabling you to use your preferred development environment.
Robust and secure production quality code
At Nordic, we prioritize the quality and security of our software. That's why we run continuous integration tests on the nRF Connect SDK code, ensuring that it meets the highest standards for robustness and reliability. With our SDK, you can confidently develop your low power cellular devices, knowing that you're building upon a solid foundation of thoroughly tested and secure code.
Development kit
Prototyping platform
Nordic Thingy:91 X
The Nordic Thingy:91 X is a cellular IoT prototyping platform based on the nRF9151 SiP supporting LTE-M, NB-IoT, NR+ and GNSS. It also contains nRF7002 Wi-Fi 6 companion IC to enable SSID-based Wi-Fi locationing, making it ideal for any type of asset tracking applications.
Nordic Thingy:91
The Nordic Thingy:91 is a cellular IoT prototyping platform based on the nRF9160 SiP supporting LTE-M, NB-IoT and GNSS.
IoT device observability platform
Remote debugging, monitoring and OTA updates
Memfault
Memfault is an IoT device observability platform that enables out-of-the-box remote debugging, continuous monitoring, and OTA firmware updates.
Native integration via the nRF Connect SDK gives Nordic developers access to Memfault on 100 devices free. Setup takes 5 minutes.